在医疗健康这个容错率极低的领域当中,大模型不再是凭空去「想象」了,而是已然变得严谨可靠起来,并且能够进行引领和搜索,就比如说那刚刚百川推出的新模型,达成了一个具有里程碑意义的突破性成果了。
本周四,百川智能正式推出新一代大模型 -M3 Plus,它针对医疗应用开发者,于真实场景里把医学问题推理能力提升到了全新水准。新模型发布之际,接入 M3 Plus 的百小应 App 以及网页版同步上线了,。
![]()
在AI这个领域,从来不存在着一款大模型能够达成M3 Plus这么高的对于医学场景的准确率,百川还把模型的推理效率大幅度地提升了,M3 Plus的发布,表明AI在医疗领域的应用跨越了“敢用、好用、用得起”这样的关键门槛。
百川智能的创始人兼CEO王小川宣称,在垂直范畴当中,M3 Plus能够被视作是医生版本的 或者 ,因作为具备最强性能以及最高推理效率的那种模型,所以能够大规模应用于AI辅助医疗的落地工作之中。
全球最低幻觉率
从看着像,到真的准
长久以来,医生跟患者对于AI的态度始终都存在着矛盾,人们一方面期待AI能够分担繁重的工作,另外一方面又恐惧它们会“一本正经地胡说八道”,信任是AI进入医疗领域的最后那一道墙。
于发布活动里,百川智能模型技术负责人鞠强于现场演示了一则案例,有一位医生曾试着运用 AI 去检查一种肿瘤药物 的不良反应,进而发现市面上凭借 AI 生成的内容,虽说其「画风」呈现出专业的样子,所引用的文献看着也颇为权威,然而,经过计算生成内容的面积所知,90% 的信息居然都是全然错误的情形 。
这种「貌似专业」带来的风险比直接答错更大,且极具迷惑性 。
对应这一关键痛点,M3 Plus 持续了 M3 基座模型的内在逻辑机制,借由引入 Fact-Aware RL(事实感知强化学习)此类新技术,把幻觉控制提升到了新水平,。
上周,发布了百川新一代基座模型 -M3,它开拓了幻觉降低的技术路线,探索了模型基座的幻觉降低范式,成功首创了 Fact-Aware RL 的强化学习范式,通过此范式让模型在无工具、无检索增强的情形下大幅降低了幻觉,达成了 SOTA 水平,并且 M3 Plus 延续了这样的能力。
![]()
-M3 首创的 Fact-Aware RL。
在Fact - Aware RL范式这一情形下,模型所生成的文本会被分解成一条条能够被核查的医学判断,之后再逐一条目地和权威医学来源进行相互比对,从而进一步地去量化AI生成内容的事实准确性 。
这种设计给予了AI模型具备与真实临床工作流程相适配的内在医学强化能力。经过测试,-M3在医疗沟通以及推理能力方面都全方位领先GPT-5.2,在医疗幻觉率方面也达成了超越,处于全球最低水平。
在M3 Plus之上,AI的推理,还获得了「六源循证」方法也即是EAR的增添助力 。
去年 10 月发布的 -M2 Plus 模型那里,百川头一回启用了「六源循证」方法(EAR),把循证医学的范式引进大模型的训练以及推理进程里,致使模型的每条建议都有专业医学证据给予支撑。在其 RAG 检索期间,查询会被变换成结构化医学问题,并且在六源数据库中开展分层匹配。
![]()
-M2-Plus 提出的六源循证体系。
据悉,此方法克服了通用RAG的两大弊端,其一为对医学语义领悟的匮乏,其二是引用文献可靠性的欠缺。六源循证不仅让AI模型的医学知识储备以及医学知识运用能力得到显著提高,还直接把幻觉降低至-R1模型同一情形的三分之一,致使模型的可信度达到能与资深临床专家相媲美的程度。
M3 Plus 模型,在Rate评测里,其幻觉率仅为2.6,相较于GPT - 5.2,低了超30%,并且还低于当前行业标杆Open ,它刷新了医疗模型低幻觉的世界纪录。
![]()
此刻,AI 不再产出高频却模糊的建议,而是历经显式训练,系统地抑制了那些「看似美好」但毫无事实根据的回答。
让 AI 的每个医学判断都有据可查
有一种抱怨是,很多医生在使用通用大模型时表示,验证AI的回答,比自己查书还累 。在医疗场景里,引用是可信度的底线 ,然而在大模型领域中,人们始终缺乏针对AI生成内容引用准确性的系统性优化路径 ,很多大模型列出的引用内容,所指向的文献或段落并不支持当前表述 ,AI并没有真正理解并呈现证据立场 。
出于这个缘故 ,百川智能率先创造了「证据锚定」( )这项技术 ,致使AI所生成的每一句医学结论都能够被逐句核查验证 。
于M3 Plus里,引用准确性被当作一个独立且核心的训练目标予以系统建模。AI并非简单去标注「引用自哪篇文献」,而是被要求生成的每一句医学结论,都得精确对应至原始论文或指南里的具体证据段落。并且,每一句判断在被逐字溯源时,都能够被逐条核验 。
结合经过专门训练的,被称作引用奖励模型的那 Model,针对错误引用实施确切惩罚,该模型目前仅能于「确实存在证据予以支持」的范畴里展开推理以及生成。最终,结论跟证据段落的匹配准确率超出 95%,切实使得 AI 的医学判断达成了可核验、可追责、可教学。
![]()
于M3 Plus所生成的内容里,被引用的段落以及所支持的表述竟然完全是一致的。人们能够直接去定位到支撑这句话的证据。如此这般地,验证来源的权力就被交还给了医生。
王小川称,以低幻觉为基础的新一代模型,百川期望给医生予以AI辅助能力,并且给患者给出建议,“我们觉得伴随着大模型技术的提升,大家对于AI辅助的接受程度将会渐渐提升。与此同时,这也需要多方面持续不断地努力。”。
用免费开放
推动行业共荣
在美国,诸如那样的人工智能医学知识助手,已然覆盖了百分之四十五的医生,可是其高昂的订阅费用,在现阶段的中国市场难以实现落地 。中国医生面临着全然不同的工作场景:美国医生一天看十个病人,中国医生或许要看上百个 。要是要实现人工智能真正普及,就不可以增添医生的经济负担,也不能期望像软件即服务软件那般简化计费方法并收费。
为此,百川给出了更大胆的解法。
百川公布了「海纳百川计划」,该计划面向所有为医务工作者提供服务的机构,免费供应经循证增强的 M3 - Plus 的 API,百川期望借此方式促使更多服务于医生的 AI 应用得以落地,让更多医生拥有既可用又好用的 AI 工具,进而推动临床、医学教育的进步。
![]()
当前,M3 Plus 针对全部开发者开启了为期 15 天的 API 限时免费感受,所有开发者都能够去申请运用。
王小川称,哪怕全中国的临床医生都运用M3 Plus模型,一年成本也处于可控范畴内(大概1亿元),百川甘愿承担这笔费用来促发生态成熟 。
当然在技术层面上,新模型也进行了极致的工程优化。
M3 Plus针对医学场景,对模型架构做了系统工程重构,对推理路径做了系统工程重构,对部署形态做了系统工程重构,在不使模型能力被牺牲以及不使可靠性被牺牲的状况下,让API调用成本相较于上一代降低了70%。
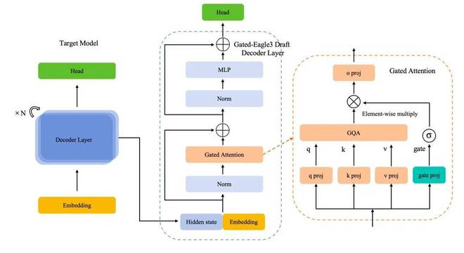
该模型达成了两项新型优化工作,首先是Gated Eagle - 3投机解码框架,其借助门控注意力机制(Gated ),可于几乎不增添计算开销的情形下,达成对外部信息流的动态筛选以及精细调控,draft模型能够“有选择地”吸纳主模型语义指导,显著提高预测准确率。
那情形仿佛是存在一位教授正带着助教一块儿撰写诊疗书,助教也就是Draft模型会率先迅速写出初稿,教授 需负责开展快速审核以及修正操作。M3 Plus 的创新之处在于使得这个助教变得更为聪慧,能够精确领会教授的想法,进而在不导致论文质量降低的情况下,让产出的速度得着提升。
在相同的配置情形之下,Gated - 相较于最初的原始 Eagle -3 来讲,达成了大约 15% 的推理吞吐量的提升,进而将单位请求的推理成本直接予以降低。
![]()
Gated
此外,存在着针对医学MoE模型的那种达到极致程度的量化。在部署方面,百川围绕MoE架构的稀疏激活特性,设计出了面向医疗场景的具有定制化特点的量化方案,并且借助专家均匀激活校准,避免了MoE专家量化出现失衡的情况。量化之后的M3 Plus,在主流基准评测以及医学效果评测当中,推理成本降低了30%,与此同时,性能在极大程度上几乎没有损失。
鞠强宣称,于具备最高专业程度之际,M3 Plus的每一个Token成本,相较于通用的那些,还有千问等模型,是还要更低的 。
医疗健康
今年 AI 落地的主战场
「今年是 AI 进入医疗的关键一年,」王小川判断。
实际上,于国内以及国外的AI领域范围之内,在今年刚开始的时候,便呈现出诸多和AI医疗有关联的重大新闻被披露出来 。
1月8日,宣布进行推出动作,提供出一个专门用来与进行健康方面相关对话的独立空间,此空间连接电子医疗记录以及各类健康应用,所生成的回复能够把用户的健康信息跟个人情境相融合;1月12日,推出for,让医疗服务提供者、支付方以及消费者能够将用于医疗用途;在国内,蚂蚁阿福(AQ)作为由AI驱动的医疗健康应用已收获了3000万的月活用户。
这在一定程度上证实了,医疗正逐渐演变成AI技术得以落地的关键场景,同时也证实了百川率先进入医疗赛道的做法是正确的。
然而对于应用大模型的方向而言,百川挑选的路径跟众多谋求构造 AI 健康助手的参与者存在着本质性差异。——在诸多 AI 应用尝试借助连接你的手表以及手机,进而成为你的「健康管家」之际,百川选取了一条更为艰难且更为垂直的途径:直面严肃场景,迈进入医院的核心科室,成为医生的「第二大脑」。
伴随着 M3 Plus 的发布,表明中国 AI 公司于垂直赛道里,依靠极致的工程化以及场景深耕,正着手构建自身的护城河 。
王小川作出表示,他相信在三年以内,AI辅助的医疗问诊这般的应用,将会在国内大规模实现落地,也会在国外大规模实现落地。
加入「海纳百川」计划:
本站候鸟号已成立4年,主要围绕财经资讯类,分享日常的保险、基金、期货、理财、股票等资讯,帮助您成为一个优秀的财经爱好者。本站温馨提示:股市有风险,入市需谨慎。


暂无评论